Legge inn data i en database
Vi tar utgangspunkt i datamodellen Bileier-Bil, som vi har brukt tidligere. Når du skal legge inn data i denne databasen, må du se på relasjonen mellom de to tabellene. Relasjonen her er en én-til-mange-relasjon, og tabellen Bil har fremmednøkkelen Bileier_PersonID. Denne fremmednøkkelen er koblet til primærnøkkelen PersonID i tabellen Bileier. Det vil si at når du skal legge inn data i dette feltet, må det finnes et eksisterende objekt (en person) i Bileier-tabellen med tilsvarende personID som du legger inn i dette feltet. Kort sagt: Du må legge inn bileieren før du legger inn bilen.
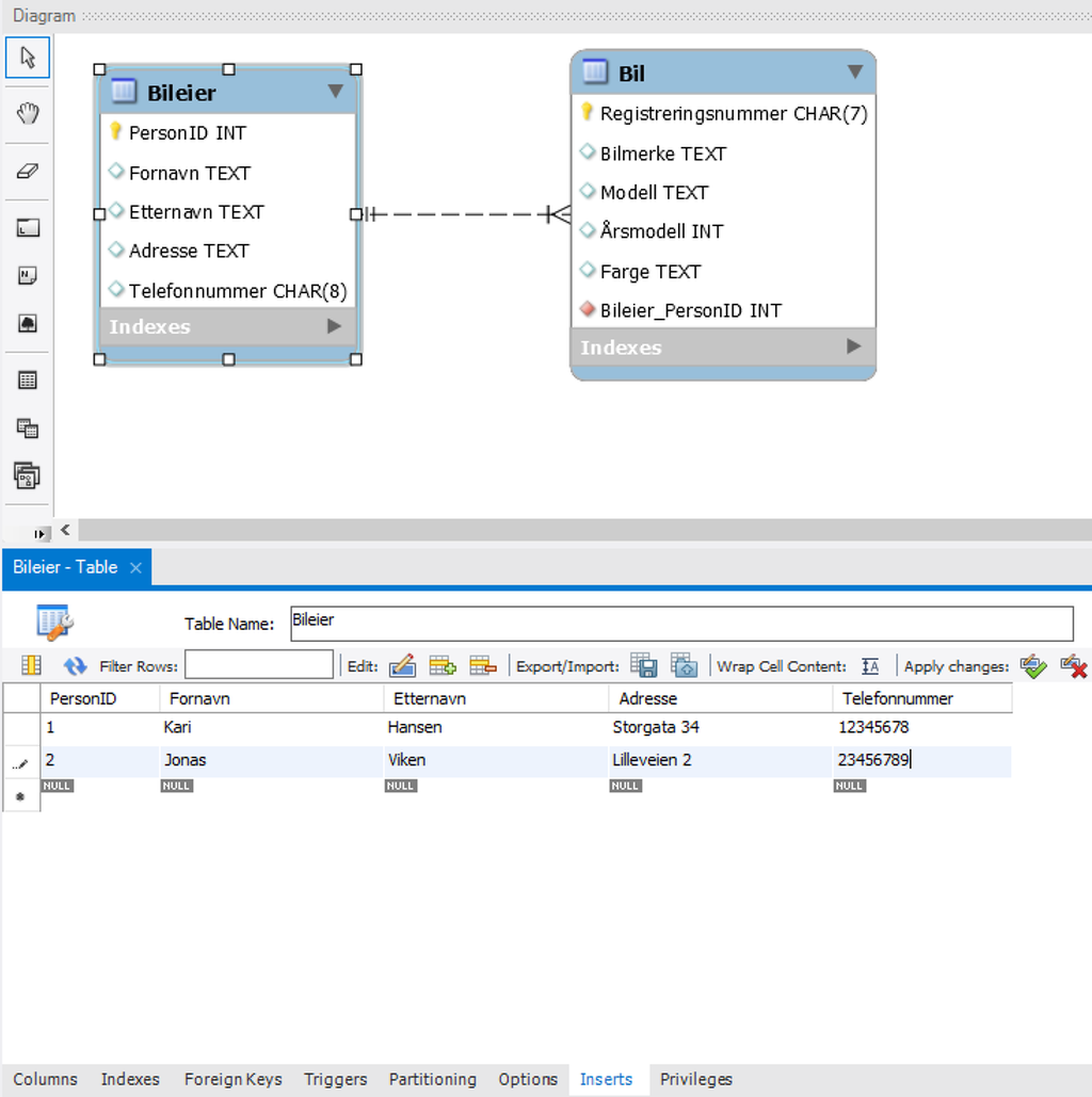
For å legge inn data i en tabell, dobbeltklikker du på tabellen for å få opp tabellegenskapene og klikker på "Inserts" på linja nederst.

Her legger du inn dataene som skal inn i tabellen under riktig kolonne. Du kan legge inn så mange du trenger. Når du er ferdig, trykker du på knappen med en grønn hake ved teksten Apply changes for å lagre.
Når du har lagt inn noen personer, kan du legge inn biler. Her må du passe på å legge inn ID-nummer i kolonnen Bileier_PersonID som tilsvarer ID-nummer i PersonID i tabellen Bileier.
